trensim.comSimulación Ferroviaria
   

Objetos asociados o child

Objetos para incorporar a rutas de RailWorks.

Moderador: Moderadores

Objetos asociados o child

Notapor feliuet » Mié Jul 18, 2012 11:08 pm

Tengo un problema a la hora de renderizar un emisor de partículas que he incluido como objeto child en el blueprint Transfer Point de una aguada siguiendo los magníficos tutoriales del maestro Pere incluídos en la Trensimpedia. viewtopic.php?p=273286#p273286
Siguiendo los pasos uno a uno, llego a visualizar por separado los dos objetos, el emisor de partículas simulando el chorro de agua y, por separado, la propia aguada, pero a la hora de renderizar el objeto aguada con su child emisor, el mensaje es siempre el mismo: Child blueprint from external set - not included in build: RailNetwork\TransferPoints\FuelPoints\Chorro_Agua.xml
He leído en algún foro, que esta sentencia puede llamar a error al ser mal interpretada, ya que puede hacer referencia a que el child no forma parte del objeto principal y por tanto no sería un mensaje de errror.
Bien, ¿podría aclararme alguien este término?. En el editor puedo ver la aguada y accionar las animaciones, pero el objeto asociado "child" no se deja ver.
De hecho, en ninguna de mis pruebas con diferentes objetos me ha sido posible acoplar un child y salir airoso. ¿Qué misterio ocultan?
Un saludo y gracias por vuestra inestimable ayuda :roll:
Aiguada_Baixa.jpg
Blueprint Transfer Point con Child emitter
Avatar de Usuario
feliuet
 
Mensajes: 543
Registrado: Sab Dic 03, 2005 1:20 pm

Re: Objetos asociados o child

Notapor Pere » Jue Jul 19, 2012 7:12 am

Hola Carles.

Es todo un placer volver a leerte, y más a la vista de lo que nos muestras: ¡Una aguada del "Feliuet"! :shock: :shock: :shock: Veo que el SFG no ha muerto en ningún momento. ¡Hay que hacer que esta aguada funcione perfectamente...! :lol: :lol: :lol:

Yendo al tema de la consulta...

Yo no he tenido problemas en incluir elementos "child" en los blueprints de los objetos. Aunque sea una obiedad: ¿Has verificado que la ruta especificada sea correcta? La captura tiene muy baja resolución y no se aprecia lo suficiente, pero repasa de entrada que el nombre del provider sea correcta, el del producto, y finalmente el Path, que deben apuntar al lugar donde está creado el blueprint (el xml) del chorro de agua.

Otra cosa, que no debería provocar el error que comentas, es un despiste mío en la explicación de como incluir el chorro en el blueprint de la aguada (acabo de releer el capítulo en cuestión) donde explico:
Pere escribió:Finalmente en Container component insertaremos un elemento Children para el efecto de carga, en este caso el chorro de agua, y al que he denominado Child name = agua, aunque el nombre puede ser cualesquiera, y en Blueprint ID he especificado la ruta de acceso al blueprint de partículas anterior, que en este caso he denominado "Chorro_agua.xml"

Con esto podemos previsualizar correctamente la aguada:
Imagen

Pues en realidad con únicamente este cuarto paso no visualizaremos la aguada junto con el choroo de agua, pues éste se situará por defecto en las coordenadas 0,0,0 del objeto, y por tanto el gizmmo del emitter quedará bajo la aguada y el chorro desubicado respecto al brazo, posiblemente bajo el propio modelo y lanzando el agua hacia el "Inframundo" del simulador.

Es decir, que falta explicar que hay que "coger" el gizmo del efecto del emisor de partículas y situarlo correctamente en la boca del brazo de la aguada, en el punto final de la animación del brazo, o sea donde debe aparecer el agua una vez girado el brazo hacia la locomotora (y no en la posición de reposo).

Pero esta última cosilla no debería provocar el error, tan sólo haría que no se visualizase correctamente el agua, para desesperación del creador del objeto ;)

Por tanto, Carles, revisa el tema de la ruta, verifica que tengas el blueprint del "emitter" en esa ubicación, y si siguen los problemas publica la captura del blueprint de la aguada con mayor resolución y también la estructura de carpetas que tienes en el provider y producto que señalas (entiendo que son los mismos tanto para la aguada como para el chorro de agua).

Un abrazo.

Pere
Avatar de Usuario
Pere
grupo TrenSim
 
Mensajes: 5043
Registrado: Jue Ago 28, 2003 11:44 pm
Ubicación: Barcelona

Re: Objetos asociados o child

Notapor feliuet » Jue Jul 19, 2012 10:21 am

Enorme placer Pere, por partida doble, ya que por un lado siempre lo ha sido, y por otro, porque no siempre se tiene la suerte de ser respondido por el mismísimo autor del tutorial y con la celeridad y acierto que te caracterizan.
Sigo teniendo el mismo problema a pesar de haber repasado paths, nombres etc. y el gizmo del dichoso chorrillo sigue sin aparecer.
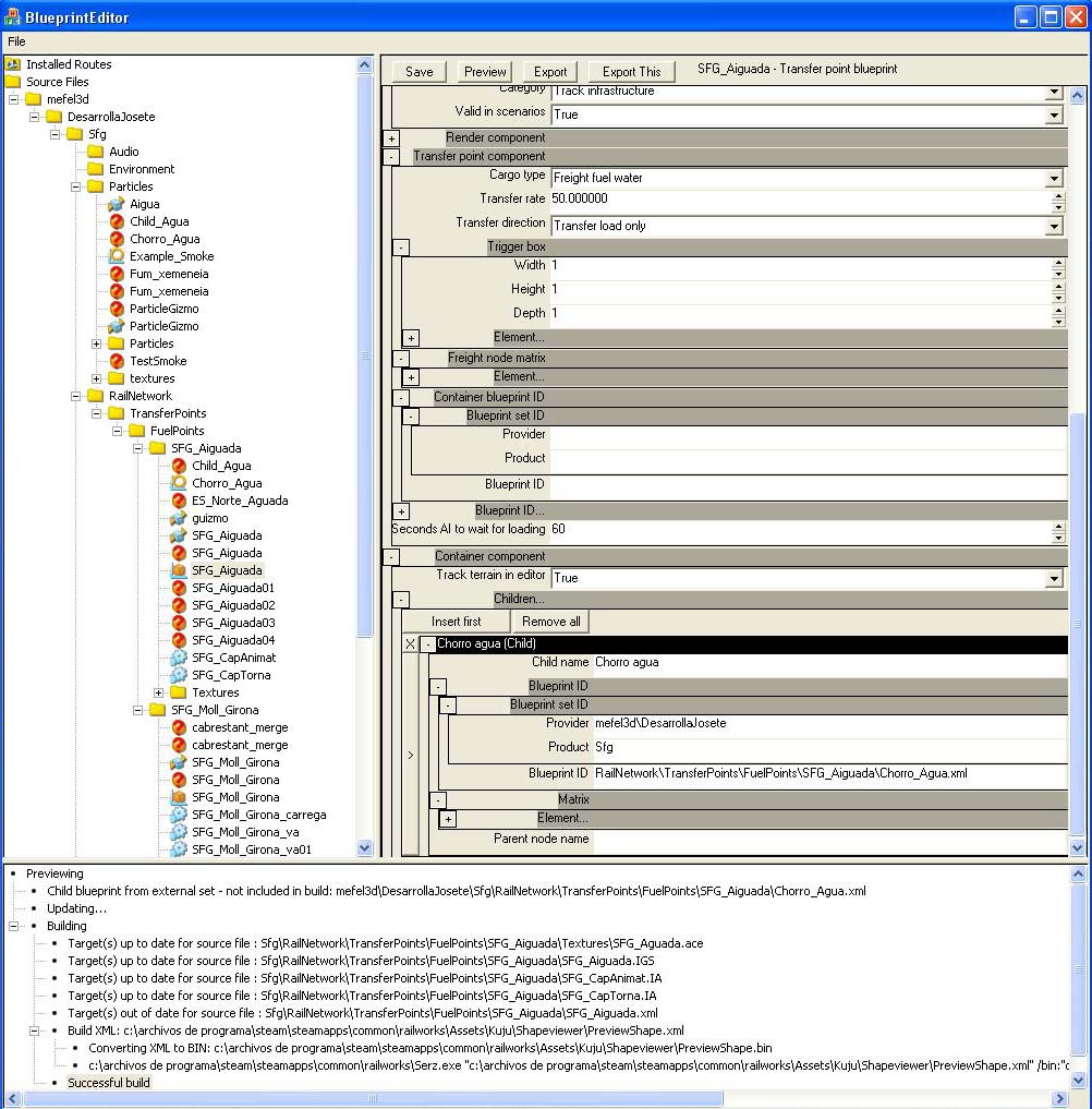
Te acerco una captura del blueprint a ver si puedes apreciar algún error, individualmente funcionan bien.
He apreciado que el tipo de blueprint que se sigue en el tutorial difiere en algo al que utilizo yo con el último pack ya instalado, como por ejemplo el tipo: SChild. ...tendrá algo que ver la versión?

gracias de nuevo !
Adjuntos
SChild_detall.jpg
Diferentes tipos de child?
TransferPoint_Blueprint.jpg
TranferPoint blueprint
Avatar de Usuario
feliuet
 
Mensajes: 543
Registrado: Sab Dic 03, 2005 1:20 pm

Re: Objetos asociados o child

Notapor jjlor » Jue Jul 19, 2012 10:29 am

Buenas Carles, un child no se "compila", dando ese mensaje si se hace referencia a un objeto externo que no hemos creado nosotros mismos, como por ejemplo podrían ser las luces de una locomotora. Si has creado tú el emisor de particulas y tienes los ficheros a compilar no debería salir ese mensaje, pero de igual forma debería funcionar tanto si es por una referencia a un objeto externo de otro autor, como si lo has creado tu mismo.
Yo con ciertas cosas suelo crearme mis propios emisores de particulas y de luz para poder personalizarlos a mi gusto y no depender de lo que ya existe, que a veces están bien pero puede que se quiera dar por ejemplo más vida a las particulas.

En cualquier caso, en el asset ediotor las referencias externas de terceros no se ven pero si en el simulador.
Espero que consigas terminar esa estupenda aguada.
- Cualquier cosa que conlleve un esfuerzo es digno de reconocimiento. -
ImagenImagen
Un saludo, Jose
Avatar de Usuario
jjlor
Bibliotecario
 
Mensajes: 2120
Registrado: Dom Sep 07, 2003 1:35 am
Ubicación: Madrid

Re: Objetos asociados o child

Notapor Pere » Jue Jul 19, 2012 4:18 pm

Hola Carles.

Creo que ya veo por donde pueden ir los tiros (ahora a ver si voy bien o ando errado).

Me parece ver un problema en la estructura de los directorios que tienes en la carpeta Source, en particular en los tres niveles iniciales:

TS506.jpg
TS506.jpg (63.43 KiB) Visto 55760 veces


Tras la propia carpeta Source, el simulador determina que el siguiente nivel de carpetas corresponde a lo que denomina "Provider", o sea autor. En tu caso el Provider es "mefel3d".

El segundo nivel de carpetas corresponde a su vez a lo que denomina "Product" o producto (antes denominado "Addon"). En tu caso el Product es "DesarrollaJosete"

A partir de aquí la estructura de carpetas es libre, si bien se recomienda que el tercer nivel se divida en las carpetas estándar del juego: "Audio", "Environment", "Particles", "RailNetwork", "RailVehicles", "Scenery", "TemplateRoutes" y "TimeOfDay". En tu caso no es así porque en el tercer nivel tienes la carpeta "Sfg", que si bien no sigue la recomendación de buenas prácticas, tampoco es un problema.

Ahora bien, en el blueprint de la aguada, cuando tienes que referenciar como Child el chorro de agua los providers y product que has definido no se corresponden con los que acabo de citar (de ahí que no se encuentre el blueprint del agua). Tu tienes los siguientes valores:
  • Provider : "mefel3d\DesarrollaJosete", cuando deberías tener "mefel3d" (observa que el provider no puede ser una ruta, debe ser tan sólo una carpeta).
  • Product : "Sfg", cuando deberías tener "DesarrollaJosete".
  • Provider : "RailNetwork\TransferPoints\FuelPoints\SFG_Aiguada\Chorro_Agua.xml", cuando deberías tener "Sfg\RailNetwork\TransferPoints\FuelPoints\SFG_Aiguada\Chorro_Agua.xml"
Creo que si haces estos cambios la aguada debería funcionar correctamente, pues el simulador podrá encontrar el objeto "Chorro_Agua".

De todas formas, quizás deberías plantearte la eliminación de el nivel extra que tienes en los tres primeros niveles de carpetas (parece que el segundo es el candidato a ser eliminado) ya que entiendo que el Product que estás desarrollando es "Sfg". Así te quedarían las carpetas estándares en el nivel correcto, aunque esta operación puede tener problemas en los objetos ya creados en 3DS max, pues éste producto guarda las rutas relativas de las texturas en forma absoluta y por tanto al arreglar la jerarquía en 3DS max deberás remapear todas las texturas seleccionándolas de las rutas correctas (si no es que hay algún truco para evitar esto que digo).

Ya nos contarás si esto te ha ayudado en algo.

Un saludo

Pere
Avatar de Usuario
Pere
grupo TrenSim
 
Mensajes: 5043
Registrado: Jue Ago 28, 2003 11:44 pm
Ubicación: Barcelona

Re: Objetos asociados o child

Notapor Pere » Jue Jul 19, 2012 4:20 pm

P.D.
feliuet escribió:... no siempre se tiene la suerte de ser respondido por el mismísimo autor del tutorial

A veces me tientan los retos... :lol:
Avatar de Usuario
Pere
grupo TrenSim
 
Mensajes: 5043
Registrado: Jue Ago 28, 2003 11:44 pm
Ubicación: Barcelona

Re: Objetos asociados o child

Notapor jjlor » Jue Jul 19, 2012 4:47 pm

Buenas, con la opción Bitmap/Photometric Paths que está en el icono del martillo. Haciendo clic en More y en la ventana de utilidades que aparece la 2º opción es la que comento.
Si la marcamos y aceptamos aparece una nueva sección a la derecha con un botón que pone Edit Resources... .
En esta ventana se pueden cambiar rápidamente la ruta de todas las texturas usadas sin tener que ir al editor de materiales e ir uno por uno reasignando la textura.

Tan sólo hay que hacer clic en el botón de Select Missing Files y marcará los que no encuentra. Después le damos al botón que apaerce donde New Path para buscar cualquier textura del modelo en su nueva hubicación y le damos a abrir la textura. En la ventana aparecerá la ruta y sólo tendremos que dar a Set Path para que todas las texturas tomen la nueva ruta.

No se si conocíais esto, si es que si sirve para recordar, y si no, ya lo sabéis. :lol:
- Cualquier cosa que conlleve un esfuerzo es digno de reconocimiento. -
ImagenImagen
Un saludo, Jose
Avatar de Usuario
jjlor
Bibliotecario
 
Mensajes: 2120
Registrado: Dom Sep 07, 2003 1:35 am
Ubicación: Madrid

Re: Objetos asociados o child

Notapor feliuet » Vie Jul 20, 2012 10:52 am

Ese era el problema Pere, la organización de las carpetas.

Como se puede apreciar, estamos de pruebas (con mi colega mestral) para poder incluir dos desarrolladores para un mismo proyecto, de ahí el cambio en la jerarquía obligatoria de las carpetas en la que no reparamos. Ya nos has demostrado Pere, cuán equivocados estábamos, por tutatis!
Ahora, se trata de ajustar unos detalles y estará operativa en breve.

Gracias jjlor por esas cosillas que hacen ampliar nuestros conocimientos, pondré en práctica esa herramienta.

Os recomiendo encarecidamente los tutoriales de Pere y compañía ( javierfl LBA blas_dani jjlor Divi4p y Marc. edsolis milcien y Francesc SV) sobre los distintos objetos que se pueden crear partiendo desde cero y con unas explicaciones y capturas muy detalladas donde uno no puede perderse. Muchas gracias a todos por vuestro trabajo y enhorabuena!

Un abrazo
Avatar de Usuario
feliuet
 
Mensajes: 543
Registrado: Sab Dic 03, 2005 1:20 pm

Re: Objetos asociados o child

Notapor Pere » Vie Jul 20, 2012 11:22 am

Hola feliuet.

Me alegro que hayas resuelto el problema.

Es una magnífica noticia el saber que retomáis el proyecto del SFG. Consultad todo lo que necesitéis y no dudéis en abrir un hilo para publicar vuestros avances.

Un abrazo también para Mestral.

Pere
Avatar de Usuario
Pere
grupo TrenSim
 
Mensajes: 5043
Registrado: Jue Ago 28, 2003 11:44 pm
Ubicación: Barcelona

Re: Objetos asociados o child

Notapor jjlor » Dom Jul 22, 2012 10:11 pm

Yo tambiém me uno a que si necesitáis ayuda de algun tipo y os puedo aclarar dudas, no dudéis en preguntar. :wink:
- Cualquier cosa que conlleve un esfuerzo es digno de reconocimiento. -
ImagenImagen
Un saludo, Jose
Avatar de Usuario
jjlor
Bibliotecario
 
Mensajes: 2120
Registrado: Dom Sep 07, 2003 1:35 am
Ubicación: Madrid


Volver a Objetos para rutas RW

¿Quién está conectado?

Usuarios navegando por este Foro: No hay usuarios registrados visitando el Foro y 11 invitados